RAINBOW
Product Design | Healthcare & Planning | Portfolio Project
Product Strategy
Product Design
Competitive Analysis
Market Study
Stakeholder Analysis
Persona Mapping
User Stories
User Journey
Wireframing
Prototyping
UX Research
Usability Testing
Product
App + Website
Role
UI/UX Designer, UX Researcher
Time Duration
3 Months
Challenge
In an era where healthcare accessibility is paramount, the quest for the perfect hospital location begins here. Rainbow is a ground-breaking project dedicated to facilitating the precise positioning of healthcare facilities.
Solution
To harness data-driven insights, demographics, and critical infrastructure to determine the most strategic locations for hospitals. By identifying underserved communities and optimizing resource allocation, we aim to enhance healthcare access for all. Join me as I dive into the intricacies of healthcare facility planning and design. Together, we’ll pave the way for healthier communities, one well-placed hospital at a time. Let’s make an impact where it’s needed most!

User Study

Gaps in the Market
#1
Real-time data from urban infrastructure
#2
Data driven insights from demographic and infrastructure resources

ESRI ArcGIS
flexibility in study parameters-data from official sources-dry & direct-succinct descriptions-how to manual
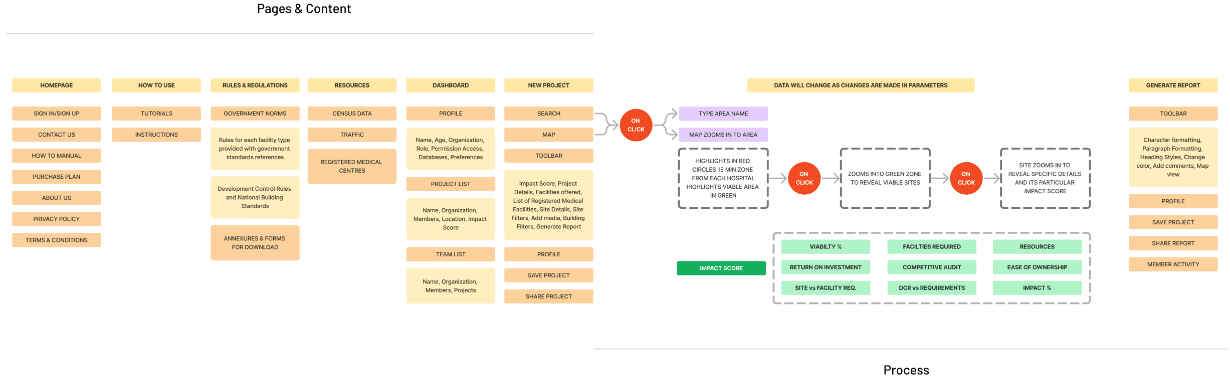
Information Architecture & Flow

Goal Statement
"Our product will let users pick the perfect location for their hospital, filter against parameters which will affect people engaged in the medical industry, the government and the local communities by providing providing a service that uses real time data to help stakeholders locate the best location for their hospital and services."
Goal Statement
Prototyping & Testing
Moderated usability testing
6 participants | 27-58 years

Responsive


Success Metrics

Conversion Rate
percentage of users who complete a task-which tasks have the least conversion rates and why?-how can the pain points of the users be resolved?

Drop Off Rate
at which point do the users abandon the task-is there a pattern?-how can it be improved?-percentage of users who abandon task v/s who complete task
SUS Scale
do the users complain of any frequent issues?-are there any frustrations?-how can the processes be made faster and easier

Net Promoter Score
do the users continue or enhance their subscription over time?-do they increase their subscription tier after the trial period?
Looking Ahead
Comprehensive Healthcare Planning
Accessibility Analysis feature to enhance patient access, taking transportation into account. Cost Estimation tools to aid organizations in budgeting for construction, staffing, and operational expenses.
Sustainability
Environmental impact, Energy efficiency, Aligning with eco-conscious healthcare facility planning.
Information & Support
Local Regulations and healthcare compliance can be readily accessible for each potential location. Emergency Response Planning considering disaster preparedness and proximity to vulnerable populations.
Inclusivity
Multi-Language Support can be added, ensuring Rainbow is accessible to users from diverse regions


Copyright 2026, Manasi Dushyant Mehta
All works displayed are protected by copyright law







